cambio de fecha de registro de cuenta por pagar

Creado por LUIS ENRIQUE ILLESCAS MORALES, Modificado el Jue, 14 Dic, 2023 a 1:48 P. M. por LUIS ENRIQUE ILLESCAS MORALES

Ing. Ximena

 

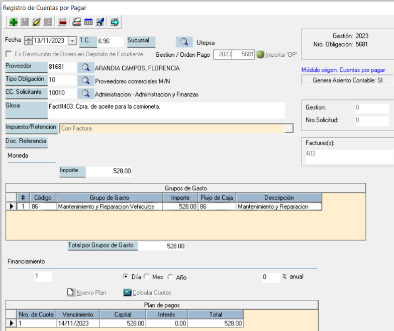
Ingresar el código de la orden de pago


USE LATINO01

declare @gestion int

declare @nroop int

declare @nrocxp int

 

set @gestion=2023

set @nroop =2034

 

select @nrocxp=cxpNroobliga from cxpOpDet where cxpgestion=@gestion and opNroObliga =@nroop 

select @nrocxp=5681 --primero ejecutar esto que es el nro de obligacion

 

select 'VERIFICAR cxpctaspagcab original (fechacontrato y estado)',*  from cxpctaspagcab where Gestion =@gestion and Nroobliga = @nrocxp

 

select 'VERIFICAR retenciones/pagos',* from cxppagodet  where Gestion =@gestion and Nroobliga = @nrocxp

 

--update cxpctaspagcab set fechacontrato ='2023-07-29' where Gestion =@gestion and Nroobliga = @nrocxp --descomentar y act. fecha pero primero ver si no esta integrado (estado=0)

--update cxppagocab set fecha ='2023-08-15' where Gestion =@gestion AND nrodoc in (select nrodoc from cxppagodet where gestion= @gestion and Nroobliga = @nrocxp)

--select * from  cxppagocab  where Gestion =@gestion AND nrodoc in (select distinct nrodoc from cxppagodet where gestion= @gestion and Nroobliga = @nrocxp)

 

select 'VERIFICAR fechacontrato en cxpctaspagcab',* from cxpctaspagcab where Gestion =@gestion and Nroobliga = @nrocxp

¿Le ha sido útil este artículo?

¡Qué bien!

Gracias por sus comentarios

¡Sentimos mucho no haber sido de ayuda!

Gracias por sus comentarios

¡Háganos saber cómo podemos mejorar este artículo!

Seleccione al menos una de las razones

Sus comentarios se han enviado

Agradecemos su esfuerzo e intentaremos corregir el artículo